Arizona Statewide ITS Architecture 2024
Skip to main content
Home
Scope
Planning
Stakeholders
Inventory
By Physical Object
By Stakeholder
Services
Roles and Resp
Interfaces
Agreements
Projects
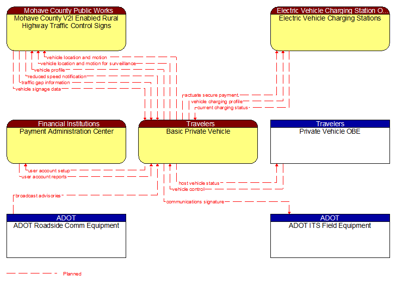
Context Diagram - Basic Private Vehicle